Author : Vivek Vardhan Varanasi
Lets assume we have 4 files
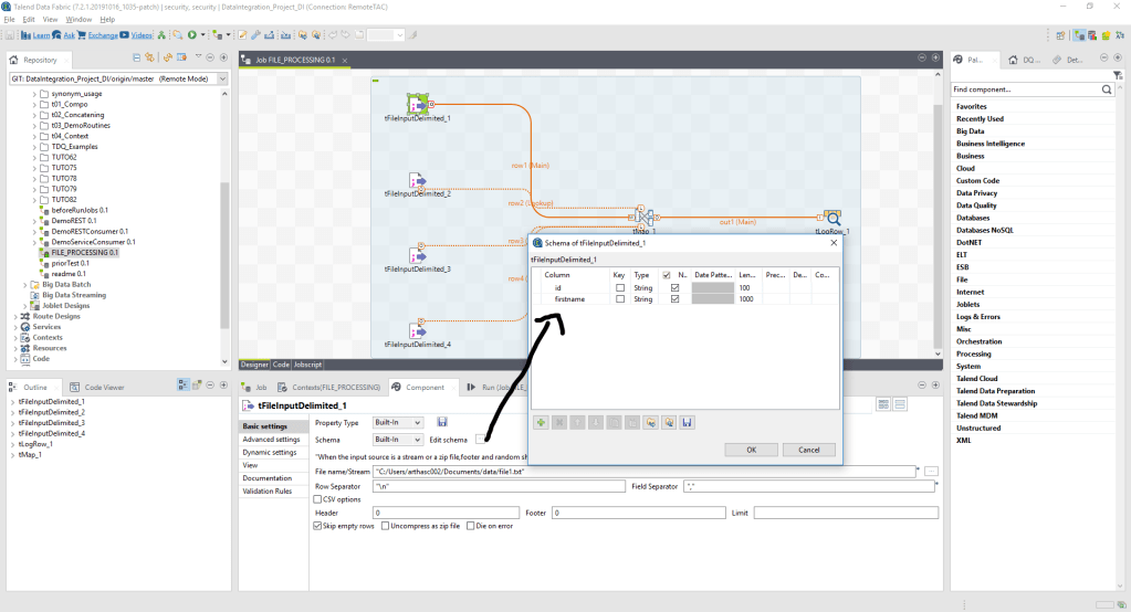
- File 1 – having id and firstname
- File 2 – having id and age
- File 3 – having id and salary
- File 4 – having id and address
You a scenario where you need find a list people whose age is greater than 20 and salary is greater than 10,000$ in a particular location.
How do you achieve it in Talend. There are multiple ways in doing, lets see one of a simple way.
Step 1 : Merge all the 4 files and make one single file
Step 2 : Send the following output to a database and write a query
Talend components used
- tFileDelimitedInput
- tMap
- tLogRow
- tMSSQLOutput
Overall design of Talend Job :
Input files with sample data


first use tFileInputDelimited component to read the file and provide schema ( each file will have different schema )

Use tmap to unite and lookup between the files to map id’s with relevant fields.

id, firstname, age, salary and address now it becomes easy to save the output to a database.